Рис. Н.3. Пространственные классы для совмещения LADM и IACS/LPIS.
Н.2.3.2 Административные классы
Субъект в LADM, Фермер, Право/Ограничение/Ответственность в LADM, Ежегодное выделение пособий, ежегодная подготовка эскизов ферм, заявленный сельскохозяйственный участок – все это базовые категории, созданные для управления сведения по управлению недвижимостью в модели (рис. Н.4) Класс «Субъект в LADM» и «Право, ограничения обязанности в LADM» - это два базовых класса из Модели предметной области управления недвижимостью. Другие классы созданы для описания административной области Системы идентификации земельных участков.
Рис. Н.4. Административные классы для интеграции LADM – Системы идентификации земельных участков.
Класс фермеров спроектирован как специализация класса «Субъект в LADM», для того, чтобы использовать атрибуты, специфические для фермеров. Фермеры могут подавать прошение на получение ежегодных пособий каждый год. Для того, чтобы обрабатывать информацию по прошениям от фермеров был спроектирован класс «Ежегодные прошения на пособия». Прошения о получении пособий, представленные фермерами, должны сопровождаться декларациями фермеров, которые описывают каждый сегмент земли, используемый фермерами в процессе сельскохозяйственной деятельности, а также эскизный план участков. Поэтому, в модели два соответствующих класса (Заявленный участок сельскохозяйственной земли и ежегодные эскизные планы), объединенные в класс «Ежегодные прошения на получения пособий» (источник). Чтобы отобразить их права на получение пособий, был введен класс «Право на получение платежей». На эскизном плане, который фермеры должны представить вместе с их прошениями, они указывают границы их сельскохозяйственных участков. Они должны использовать один общий участок земли или разбить его на несколько участков. Они могут начертить границы земли на отдельных эскизных планах для каждого участка земли. Можно выполнить объединение участков в зависимости от их места расположения и масштаба эскизного плана. Прошения на получение пособий, представленные фермерами должны быть подкреплены декларациями, характеризирующими каждый участок земли, используемый фермерами для сельскохозяйственных нужд. По этим декларациям рассчитывают пособия после некоторых контрольных процессов. Декларации фермеров представлены классом «Заявленные сельскохозяйственные участки» модели. Он спроектирован как часть класса «Ежегодные прошения на получение пособий», поскольку это класс не может обойтись без прошений.
Понятие «Фермер» приводится в Статье 2 Правил ЕС № 000/2003, это физическое или юридическое лицо или группа физических или юридических лиц. Это определение лица может быть представлено в классе «Субъект в LADM», созданном для LADM. На рис. Н.5 «Субъект в LADM» является основным классом, представляющим физические и нефизические лица, а также группы физических и нефизических лиц через класс «Коллективный субъект в LADM» Поэтому, классы лиц LADM обладают функцией представления фермеров как лиц всех типов. Однако, новый класс «Фермер» был создан, чтобы представить атрибуты, относящиеся только к фермерам. Один из них «идентификация фермеров», показывающий, что лицо являлось фермером. Другой –«Адрес фермера» включает в себя последнюю информацию по адресу фермера.
Рис. Н.5. Классы лиц: Субъект в LADM, коллективный субъект в LADM и Фермер.


Рис. Н.6. Связь прав и ограничений с классом Заявленного сельскохозяйственного участка.
В LADM класс «Права, обязанности ограничения в LADM» имеет три основных специализированных класса –«Право в LADM», «Ограничения в LADM» и «Обязанности в LADM». В модели совместимости с LPIS права фермеров представлены классом «Право в LADM» и некоторые фермерские ограничения – классом «Ограничения фермеров», играющим роль специализации класса «Ограничения в LADM» (рис. Н,6) Единственный класс IACS/LIPS относится к праву получения пособий (праву на пособия). Его связывают с классом Фермер и через классы «Ежегодные прошения на пособия» и «Заявленный сельскохозяйственный участок» - с Под-участком. Он не связан напрямую с классом «Пространственный объект в LADM».
Данное Приложение показывает, что некоторые аспекты LADM могут быть использованы для интеграции различных схем Системы идентификации земельных участков в различных государствах-членах ЕС. Нескольких других важных аспектов здесь не упоминаются, но их можно обнаружить (Инан и др., 2008 г.).
Существует общее мнение, что Система идентификации земельных участков имеет дело с фермерами (пользователями земельных участков) а система управления недвижимостью/кадастр предназначены для владельцев, которые могут быть совершенно другими лицами. В отличие от этого распространенного мнения системы управления недвижимостью, по определению, имеют дело с широким диапазоном информации, включая информацию по праву собственности, право на использование земли (владельцы прав на зарегистрированное имущество), права на фермерство, ограничения, обязанности и т. д. Мы можем назвать такой тип системы управления недвижимостью многоцелевым кадастром. Однако, факт в том, что традиционные системы управления недвижимостью, как существующие системы не всегда могут управлять всеми типами прав, относящимися к земельным отношениям. Вот почему системы управления недвижимостью обычно недооцениваются третьими сторонами. Поэтому, регистрация фермеров и фермерских прав в системе управления недвижимостью всегда считалась препятствием, если сравнить ее с Системой идентификации земельных участков. Фактически, фермер –это лицо, который выполняет сельскохозяйственную деятельность определенного типа на определенном участке земли. Фермеры могут владеть некоторыми участками земли для осуществления сельскохозяйственной деятельности. Они могут арендовать и/или получить своего рода согласие у других лиц на использование другого участка земли.
Рис. Н.7. Регистрация прав фермеров классов LADM.
В этом примере фермерские права созданы как часть LADM с некоторым расширением в списке кодов (Тип права в LADM и тип источника сведений для управления недвижимостью). Идея заключается в том, что это позволяет применять интегрированное решение для управления землей в системе управления недвижимостью и в случаях применения Системы идентификации земельных участков.
Для того, чтобы постараться создать и протестировать надлежащим образом модель, представленную выше, процесс моделирования использования всех случаев *(с точки зрения бизнеса и системы) необходимо разработать, включая диаграммы деятельности процессов и рабочих потоков.
Приложение I
(информативное)
Модель предметной области для систем коллективного владения недвижимостью (STDM)
Модель предметной области для систем коллективного владения недвижимостью (STDM) является инициативой UN-HABITAT (программа ООН для городских зон)для поддержки системы управления бедных земель (UN-HABITAT, 2009 г.). Эта модель предназначена специально для развивающихся стран, стран с небольшим кадастровым покрытием в городских или сельских районах. Она предназначена также для зон после конфликтов, зон с крупномасштабными неофициальными поселениями или крупномасштабных традиционных областей обитания. Данная модель фокусируется на взаимоотношениях между людьми и землей, независимо от уровня официальных требований или законности данных взаимоотношений. Это поиск модели, которая должна поддерживать все виды земельных прав, отношений социальной аренды и перекрывающиеся притязания на землю (Ван Оостером и др., 2005 г. Августинус 2006).
Таблица I.1
Название классов LADM и схожие классы в STDM
Источник сведений для управления недвижимостью | Инвентарная ведомость социальной аренды |
Элемент здания в юридическом пространстве | Объект |
Ограничивающая поверхность | Аналогичное название |
Ребро ограничивающей поверхности | Аналогичное название |
Коллективный субъект | Аналогичное название |
Объект недвижимости | Нет аналогов |
Слой | Нет аналогов |
Залог | Обеспечение |
Инженерная сеть в юридическом пространстве | Инженерная сеть |
Субъект | Аналогичное название |
Участник коллективного субъекта | Аналогичное название |
Обязанность | Аналогичное название |
Ограничение | Аналогичное название |
Необходимая связь объекта недвижимости | Нет аналогов |
Необходимая связь пространственного объекта | Нет аналогов |
Право | Связь в STDM |
Право, обязанности и ограничения | Отношения социального владения |
Источник | Аналогичное название |
Точка | Точка съемки |
Источник пространственной информации | Пространственный объект инвентарного списка |
Пространственный объект | Аналогичное название |
Группа пространственных объектов | Административный пространственный объект |
Контролируемый объект | Аналогичное название |
Модель предметной области управления недвижимостью появилась из областей с официальным кадастром и системой регистрации земли. Необходимо помнить, что STDM сохраняет функциональность LADM, но с другой терминологией. Официальная терминология, используемая в LADM не всегда удобна для применения из-за неофициального окружения. В STDM те же классы, что и LADM, но иногда с другой терминологией, например класс «Право, ограничения и обязанности» назван в STDM классом «Отношения социального владения» (См. Таблицу I.1).
ПРИМЕР 1 Предметы обеспечения показаны в диаграмме объектов, см. рис. С.27 (Приложение С).
ПРИМЕР 2 Участки продемонстрированы на диаграмме объектов, см. рис. С.2 (Приложение С).
ПРИМЕР 3 Взаимоотношения в рамках STDM показаны на диаграмме объектов, см. рис. С.2, С.12, С.13, С.14 и С.27 (Приложение С).
Приложение J
(информативное)
Список кодов
Списки кодов используются для описания более открытого и гибкого перечня. Список кодов полезен для обозначения длинного списка потенциальных величин. Список кодов, включенный в LADM, позволяет использовать местную, региональную или национальную терминологию. На рис. J.1, J.2, J.3 и J.4 представлены возможные примеры значений данных кодов
![]() |

Рис. J.1. Список кодов для пакета «Субъект».


Рис. J.2. Список кодов для административного пакета.

Рис. J.3. Список кодов для пакета пространственного объекта.

Рис. J.4. Список кодов для подпакета изысканий и представления изображений.
Приложение К
(информативное)
Внешние классы
Создание базы данных внешних классов, включающих данные субъекта, данные по адресам, налогообложению, использованию земли, покрытия земли, оценки, данные по физическим сетям, архивные данные – этот процесс находится за пределами Модели предметной области управления недвижимостью. Однако, LADM предлагает стереотипные классы по этим наборам данных, которые показывают, какой набор элементов данных LADM ожидает получить из этих внешних источников, если они имеются.


Рис. К.1. Внешние классы LADM.
Класс «Внешний субъект» - это класс для внешней регистрации субъектов, см. рис. К.1.
Атрибуты внешнего субъекта:
– идентификация внешнего адреса: идентификатор, указывающий на внешний адрес;
– отличительный признак: отличительный признак внешнего субъекта
– название: название внешнего субъекта
– идентификатор субъекта: идентификатор внешнего объекта
– фото: фотография внешнего объекта
– подпись: подпись внешнего объекта
Класс «Внешний адрес» - это класс для внешней регистрации адреса (адрес при этом является указателем на какое-место расположения субъекта), см. рис. К.1.
Атрибутами класса «Внешний адрес» являются:
– название территории адрес: название территории внешнего адреса;
– координаты адреса: координаты внешнего адреса
– идентификатор адреса: идентификатор внешнего адреса
– название здания: название здания, находящего по внешнему адресу;
– номер здания: номер здания, находящего по внешнему адресу;
– город: город объекта, находящего по внешнему адресу
– страна: страна внешнего адреса;
– почтовый код: почтовый код внешнего адреса;
– номер почтового ящика: номер почтового ящика, находящего по внешнему адресу;
– штат: штат внешнего адреса;
– название улицы: название улицы внешнего адреса.
ПРИМЕЧАНИЕ: можно также использовать определение адреса по стандартам Европейской инфраструктуры пространственной информации (INSPIRE).
Класс «Внешнее налогообложение» позволяет осуществить внешнюю регистрацию данных по налогообложению. Класс «Внешнее налогообложение» связан с классами «Объект недвижимости», см. рис. К.1
Атрибуты этого класса следующие:
– сумма: сумма налогов;
– дата уплаты налога: дата налогообложения;
– тип налога: тип налога.
ПРИМЕР: дата взимания налогов указана на диаграмме объектов, см. С.18 (Приложение С).
Класс «Внешнее управление недвижимостью –это класс для внешней регистрации данных относительно использования земли; использование земли –значит планировка, деятельность или вклад людей, направленный на получение определенного покрытия земли, на производство, смену, или обслуживании земли. Этот класс связан с классом «Пространственный объект в LADM», см. рис. К.1.
Атрибуты класса «Внешнее управление недвижимостью»
– тип: тип использования земли.
Этот класс используется для внешней регистрации данных относительно покрытия земли; покрытие земли – это наблюдаемое биофизическое покрытие на поверхности земли. Класс «Внешняя регистрация данных покрытия земли» связан с классом «Пространственный объект в LADM», см Рис. К.1.
Атрибут данного класса:
– тип: тип покрытия земли
Класс «Внешняя оценка» служит для внешней регистрации данных оценки недвижимости. Класс связан с классом «Объект недвижимости в LADM», см. рис. К.1.
Атрибуты этого класса:
– стоимость: сумма оценки;
– дата оценки: дата проведения оценки;
– тип оценки: тип оценки:
ПРИМЕР Данные по оценке проиллюстрированы в диаграмме объектов, см. рис. С.18 (Прил. С).
Внешняя физическая сеть инженерный сооружений – это класс для внешней регистрации данных относительно инженерных сетей, нанесенных на карту. Класс « Внешняя физическая сеть инженерных сооружений» связан с классом «инженерная сеть в юридическом пространстве LADM», см. рис. К.1.
Атрибуты данного класса:
– направление: направление потока, фиксированное и не фиксированное;
– идентификация менеджера: организация, отвечающая за эксплуатацию данной инженерной сети.
Класс «Внешний архив» нужен для внешней регистрации источников данных, см. рис. К.1
Атрибуты этого класса:
– приемка: дата введения в действие источника властями;
– данные: содержание источника;
– регистрация: дата регистрации (фиксации) источника регистрирующими организациями;
– идентификация источника: идентификатор источника;
– представление данных: дата представления источника данных субъектом.
На рис. К.2 показаны списки кодов для внешних классов.


Рис. К.2. Списки кодов LADM для внешних классов.
Приложение L
(информативное)
Сопрягающиеся классы
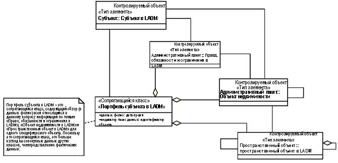
Сопрягающиеся классы можно добавить в LADM для поддержки процесса создания и управления продуктов и услуг. Предполагается, что эти классы будут определены пользователем за пределами LADM. Однако, для того, чтобы проиллюстрировать концепцию сопрягающихся классов, показаны три таких класса для субъектов (см. рис. L.1) пространственных объектов (см. рис. L.2) и карт с пространственными объектами, т. е. кадастровых карт (См. рис. L.3).

Рис. L.1. Сопрягающиеся классы для субъектов.

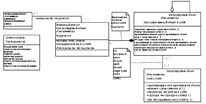
Рис. L.2. Сопрягающиеся классы для пространственных объектов.

Рис. L.3. Сопрягающиеся классы для пространственных объектов, наносимых на карту.
Приложение М
(информативное)
Моделирование процессов управления недвижимостью
В дополнение к аспекту моделирования данных динамических процессов LADM предоставляет поддержку процессу исследования того, как функции и процессы связаны друг с другом. Диаграммы класса UML должны быть, далее, закончены конечными пользователями, добавляющим фазовые диаграммы (использующим диаграммы ситуаций, диаграммы последовательности, диаграммы совместимости, фазовые диаграммы или диаграммы деятельности), освещающие другие аспекты. Диаграммы деятельности показывают, как процессы связаны с информацией (данными) и как одни перетекают в другие. Во всех остальных типах диаграмм UML, действующие лица или организации играют важную роль, и это может зависеть от национальных схем. Введение различных «этапов» пространственного объекта (точка, изображение, съемка территории), права (начало, землевладение, полноправное владение), или субъекта, лучше отражают динамическую природу системы.
Приложение N
(информативное)
История и аспекты динамического развития
Два различных мнения использованы для моделирования результатов динамических систем (дискретные изменения в статусе систем):
1) Моделирования на основе события. В этом виде моделирования, транзакции моделируются как отдельные единицы в рамках системы (с их собственной идентификацией и набором атрибутов). Событие представлено примером из класса «Источник в LADM». Когда известен статус начала, и все события известны, можно реконструировать каждый этап в прошлом, поворачивая в обратном направлении всю цепочку событий. Можно также представить текущий статус, и не обращаться к начальному статусу (и возвращаться назад по времени через события «обратной цепочки»). Для того, чтобы получить полную поддержку моделированию на основе событий, необходимо охарактеризовать модели соответствующих процессов (находящихся за пределами Международного стандарта).
2) Моделирование на основе статуса. В моделировании на основе статуса, статус (т. е. результаты) моделируются открытым образом: каждый объект получает (по крайней мере) две даты/периода времени, указывающие на временной интервал, в течение которого объект был занесен в систему в качестве реальной версии. При сравнении двух последовательных статусов можно реконструировать, что случилось в результате одного специфического события. Получить статус в определенный момент времени можно без затруднений, для этого необходимо выбрать объект во временном интервале (минимальное - максимальное время. Временный аспект выбирают из класса «Контролируемый объект» с атрибутами «версия по началу срока службы» и «версия по окончанию срока службы». Класс «Право, обязанности и ограничения в LADM» имеет дополнительный временный атрибут, называемый «временной интервал», позволяющий обработать другие временные изображения, такие как «повторяющийся образ» (в конце каждой недели, каждое лето, и т. д.). Помните, что большая часть объектов наследует временные атрибуты через классы «Субъект в LADM», «Право, обязанности и ограничения в LADM», «Объект недвижимости в LADM» или «Пространственный объект в LADM» - или напрямую через класс «Контролируемый объект».
LADM охватывает моделирование на основе события (через класс «Источник в LADM») и моделирование на основе статуса (Через класс «Контролируемый объект»). В дополнение к моделированию на основе события и статуса, можно также установить явные связи родители - ребенок между пространственными объектами, подлежащие моделированию (линия наследования), например, когда пространственный объект поделен на части. Однако, поскольку эти связи могут быть выведены из пространственно-временного верхнего слоя, LADM не была создана слишком сложной благодаря явным отношениям «родитель – ребенок».
Библиография
1. Arko-Adjei, A. (2006). Conceptual Approach for Enhancing Customary Land Management: Case from Ghana. In: Proceedings of the 5th FIG Regional Conference: Promoting Land Administration and Good Governance, March 8-11, Accra, Ghana. Available at www. /pub/accra/papers/ ts05/ts05_04_arkoadjei. pdf.
2. Augustinus, C., Lemmen, C. H.J., van Oosterom, P. J.M. (2006). Social Tenure Domain Model - Requirements from the perspective of pro-poor land management, 5th FIG Regional Conference - Promoting Land Administration and Good Governance, March 8-11, Accra, Ghana.
3. CCM (2009). Core Conceptual Model for Land Parcel Identification System (LCM): technical specification. European Commision, DG JRC – Ispra, Institute for the Protection and Security of the Citizen, Monitoring of Agricultural Resources Unit. Available at <http://mars. jrc. ec. europa. eu/ mars/Bulletins-Publications/Core-Conceptual-Model-for-Land-Parcel-Identification-System-LCM>
4. Inan, H. I., Devos, W., Milenov, P., van Oosterom, P. J.M., Sagris, V., Zevenbergen, J. A. (2008). Data model for the collaboration of LASs and IACS/LPISs. Workshop LPIS Applications and Quality, September 17-18, Sofia, Bulgaria
5. INSPIRE (2007).Directive 2007/2/EC of the European Parliament and of the Council of 14 March 2007 establishing an Infrastructure for Spatial Information in the European Community (INSPIRE). Available at <http://inspire. jrc. ec. europa. eu/>
6. INSPIRE (2009). D2.8.I.6 INSPIRE Data Specification on Cadastral Parcels – Guidelines. . Available at http://inspire. jrc. ec. europa. eu/documents/Data_Specifications/INSPIRE_DataSpecification_CP_v3.0.pdf>
7. ISO 19109:2005 Geographic information — Rules for application schema
8. ISO 19110:2005 Geographic information — Methodology for feature cataloguing
9. ISO 19126:2009 Geographic information — Feature concept dictionaries and registers
10. ISO 19131:2007 Geographic information — Data product specifications
11. Kaufmann, J., Steudler, D., (1998). Cadastre 2014. A vision for a future cadastral system, FIG-Commission 7, July, Brighton, U. K. Available at http://www. /cadastre2014/translation/c2014-english. pdf
12. Kaufmann, J. (2004). ArcGIS Cadastre 2014 Data Model Vision. Redlands, CA, USA, ESRI: 62PP.
13. Lemmen, C. H. J., van Oosterom, P. J. M. (2006). Version 1.0 of the FIG Core Cadastral Domain Model. FIG XXIII International Congress. Munich, Germany.
14. Lengoiboni, M., Bregt, A. K., Molen, P. van der (2010). Pastoralism within land administration in Kenya - The missing link. Land Use Policy 27, PP. 579-588.
15. Paasch, J. M. (2005). A legal cadastral domain model - An object-oriented approach, in: Nordic Journal of Surveying and Real Estate Research, Volume 2 (1), pp. 117-136. Available at <http://ojs. tsv. fi/ index. php/njs/article/view/1679/1526>
16. Sagris, V., Devos, W., (2008). LPIS Core Conceptual Model: methodology for feature catalogue and application schema, GeoCAP Discussion Paper, European Commision, DG JRC – Ispra, Institute for the Protection and Security of the Citizen, Agriculture Unit. Available at <http://mars. jrc. ec. europa. eu/mars/Bulletins-Publications/LPIS-Core-Conceptual-Model>
17. Stoter, J. E. (2004). 3D cadastre, PhD thesis, 327 pp, TU Delft, The Netherlands
18. Thompson, R. (2008). Illustrations made by Rod Thompson, after discussion following the ISO/PT 19152 September 2008 meeting in Delft, The Netherlands
19. UN/ECE (1996). United Nations/Economic Commission for Europe, Land administration guidelines with special reference to countries in transition, Geneva, Switzerland
20. UN/ECE (2004). United Nations/Economic Commission for Europe, Guidelines on real property units and Identifiers – and their importance in supporting effective national land administration and land management, Geneva, Switzerland. Available at <http://www. unece. org/hlm/wpla/publications/ Guidelines On Real Property - FINAL. doc>
21. UN/ECE (2006). United Nations/Economic Commission for Europe, Land Administration Guidelines, Geneva, Switzerland. Available at <http://www. unece. org/hlm/wpla/publications/laguidelines. html>
22. UN-Habitat (2009). Country activities report 2009. Available at <http://www. unhabitat. org>
23. van Oosterom, P. J.M., Lemmen, C. H.J. (2001). Spatial Data Management on a very large cadastral database, in: ‘Computers, Environment and Urban Systems’, Theme Issue ‘Cadastral Systems’, Volume, pp. 509-528
24. van Oosterom, P. J.M., Lemmen, C. H.J. (2002). Impact analysis of recent Geo-ICT developments on cadastral systems. FIG XXII International Congress. Washington, D. C., USA.
25. van Oosterom, P. J.M., Lemmen, C. H.J., Ingvarsson, T., van der Molen, P., Ploeger, H., Quak, C. W., Stoter, J. E., Zevenbergen, J. A. (2005). The core cadastral domain model, in: Computers, Environment and Urban Systems, Volume, pp. 627-660
26. WG-CPI (2006). Role of the cadastral parcel in INSPIRE and national SDIs with impacts on cadastre and land registry operations. Joint Working Group of EuroGeographics and the PCC (WG-CPI), Inventory document. Available at <http://www. eurocadastre. org/pdf/inventory_cadastral_parcel_28_02_2006.doc>
27. Zevenbergen, J. A. (2004). Expanding the legal/administrative package of the Cadastral Domain Model – from grey to yellow?, in: Proceedings of the Workshop Standardization in the Cadastral Domain, December 9-10, Bamberg, Germany, pp. 139-144.
|
Из за большого объема этот материал размещен на нескольких страницах:
1 2 3 4 5 6 7 8 9 10 11 12 13 14 15 16 17 18 19 20 |




