Кратность: 0..1.
ПРИМЕЧАНИЕ 1: Представители класса LA_RequiredRelationshipBAUnit имеют преимущество перед неявными связями, созданные в результате применения методов наложения геопространственных данных.
ПРИМЕЧАНИЕ 2: Даже если геометрия пространственных объектов неточна, возможны юридические основания для установления необходимых связей между ОН.
ПРИМЕЧАНИЕ 3: LA_RequiredRelationshipBAUnit является классом объектов-версий. С использованием атрибута ‘relationship’ могут быть добавлены атрибуты разного жизненного цикла, кроме атрибутов объектов-версий.
6.4.9 Списки кодов для пакета «Управление»
Пакет «Управление» имеет списки кодов для классов LA_AdministrativeSourceType, LA_MortgageType, LA_RightType, LA_RestrictionType, LA_ResposibilityType, LA_AvailabilityStatusType и LA_BAUnitType; см. рис. 11. Примеры значений приведены в Прил. J.
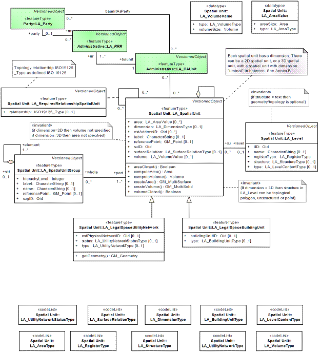
6.5.1 LA_SpatialUnit («Пространственный объект»)
Представителем класса LA_SpatialUnit является пространственный объект; см. рис. 11.
Атрибуты LA_SpatialUnit:
— area: Площадь 2-мерного пространственного объекта;
Тип значений: LA_AreaValue (величина площади)
Кратность: 0..*
— dimension: Размерность пространственного объекта;
Тип значений: LA_DimensionType (тип размерности)
Кратность: 0..1
— extAddressID: Связь с внешним адресом (адресами) пространственного объекта;
Тип значений: Oid (идентификатор объекта)
Кратность: 0..*
— label: Краткое текстовое описание пространственного объекта;
Тип значений: CharacterString (строка символов)
Кратность: 0..1
— referencePoint: Координаты точки внутри пространственного объекта;
Тип значений: GM_Point (точка)
Кратность: 0..1
— suID: Идентификатор пространственного объекта;
Тип значений: Oid (идентификатор объекта)
Кратность: 1
— surfaceRelation: Связь с поверхностью: указывается, находится ли пространственный объект над или под поверхностью;
Тип значений: LA_LevelType (тип уровня)
Кратность: 0..1
— volume: Объем 3-мерного пространственного объекта;
Тип значений: LA_VolumeValue (величина объема)
Кратность: 0..*.
ПРИМЕЧАНИЕ: Метод ‘CreateArea’ «Создать область» возвращает геометрический примитив GM_MultiSurface («Мультиповерхность»), который включает в себя геометрический примитив GM_Surface («Поверхность»).
ПРИМЕР: Пространственные объекты показаны на диаграммах представителей классов; см. рис. С.6, С.7, С.16, С.17, С.22, С.29 и С.23 (Прил. С).
6.5.2 LA_SpatialUnitGroup («Группа пространственных объектов»)
Представителем класса LA_SpatialUnitGroup является группа пространственных объектов. LA_SpatialUnitGroup связана с классом LA_SpatialUnit; см. рис. 11.
Атрибуты LA_SpatialUnitGroup:
— hierarchyLevel: Уровень в иерархии административного деления или зонирования;
Тип значений: Integer (целое число)
Кратность: 1
— label: Краткое текстовое описание группы пространственных объектов;
Тип значений: CharacterString (строка символов)
Кратность: 0..1
— name: Название группы пространственных объектов;
Тип значений: CharacterString (строка символов)
Кратность: 0..1
— referencePoint: Координаты точки внутри группы пространственных объектов;
Тип значений: GM_Point (точка)
Кратность: 0..1
— sugID: Идентификатор группы пространственных объектов;
Тип значений: Oid (идентификатор объекта)
Кратность: 1.
ПРИМЕЧАНИЕ: Самый высокий уровень в иерархии деления (страна) – 1; к более низким уровням прибавляется по 1.
6.5.3 LA_LegalSpaceBuildingUnit («Элемент здания в юридическом пространстве»)
Представителем класса LA_LegalSpaceBuildingUnit является элемент здания. LA_LegalSpaceBuildingUnit является подклассом класса LA_SpatialUnit; см. рис. 11.
Атрибуты LA_LegalSpaceBuildingUnit:
— buildingUnitID: Идентификатор элемента здания;
Тип значений: Oid (идентификатор объекта)
Кратность: 0..1
— type: Тип элемента здания;
Тип значений: LA_BuildingUnitType (тип элемента здания)
Кратность: 0..1.
ПРИМЕР: Элементы здания показаны на диаграммах представителей классов; см. рис. С.6, С.23, С.25, С.28, С.29, С.34 и С.35 (Прил. С).
{если размерность = 3D, структура в LA_Level может быть топологической, полигоном, неструктурированной или точкой} {если размерность = 2D, объем не определяется если размерность = 3D, площадь не определяется} Топологические связи по ISO 19125 _Type, как определено в ISO 19125 Каждый пространственный объект имеет размерность. Может быть 2- или 3-мерный пространственный объект; между ними пространственный объект с «промежуточной» размерностью. См. Прил. B. {Если structure = text, геометрия/топология необязательна}

Рис. 11. Содержание пакета «Пространственный объект» и взаимосвязи с другими базовыми классами
6.5.4 LA_LegalSpaceUtilityNetwork («Инженерная сеть в юридическом пространстве»)
Представителем LA_LegalSpaceUtilityNetwork является инженерная сеть. LA_LegalSpaceUtilityNetwork является подклассом класса LA_SpatialUnit; см. рис. 11.
Атрибуты LA_LegalSpaceUtilityNetwork:
— extPhysicalUtilityNetworkID: Ссылка на физическое (техническое) описание инженерной сети;
Тип значений: Oid (идентификатор объекта)
Кратность: 0..1
— status: Статус инженерной сети;
Тип значений: LA_UtilityNetworkStatusType (тип статуса инженерной сети)
Кратность: 0..1
— type: Тип инженерной сети;
Тип значений: LA_UtilityNetworkType (тип инженерной сети)
Кратность: 0..1
ПРИМЕР: Инженерные сети показаны на диаграммах представителей классов; см. рис. С.15 (Прил. С).
6.5.5 LA_Level («Слой»)
Представителем класса LA_Level является слой. LA_Level связан с классом LA_SpatialUnit, см. рис. 11.
Атрибуты LA_Level:
— lID: Идентификатор слоя;
Тип значений: Oid (идентификатор объекта)
Кратность: 1
— name: Название слоя;
Тип значений: CharacterString (строка символов)
Кратность: 0..1
— registerType: Тип реестра содержания слоя;
Тип значений: LA_RegisterType (тип реестра)
Кратность: 1
— structure: Структура геометрии слоя;
Тип значений: LA_StructureType (тип структуры)
Кратность: 0..1
— type: Тип содержания слоя;
Тип значений: LA_LevelContentType (тип содержания слоя)
Кратность: 0..1
ПРИМЕР: Слои показаны на диаграммах представителей классов; см. рис. С.2, С.14, С.16, С.21, С.23, С.24, С.25 и С.32 (Прил. С).
6.5.6 LA_RequiredRelationshipSpatialUnit («Необходимая связь между пространственными объектами»)
Представителем класса ассоциаций LA_RequiredRelationshipSpatialUnit является необходимая связь между пространственными объектами; см. рис. 11.
Атрибут LA_RequiredRelationshipSpatialUnit:
— relationship: Описание необходимой связи;
Тип значений: Тип пространственного объекта по стандарту ISO 19125-2
Кратность: 0..1
6.5.7 Типы данных и списки кодов для пакета «Пространственный объект»
Пакет «Пространственный объект» имеет два типа данных (LA_AreaVolume и LA_VolumeValue) и десять списков кодов (LA_BuildingUnitType, LA_AreaType, LA_VolumeType, LA_UtilityNetworkLevelType, LA_DimensionType, LA_UtilityNetworkStatusType, LA_RegisterType, LA_UtilityNetworkType, LA_LevelContentType и LA_StructureType); см. рис. 11. Примеры значений даны в Приложении J.
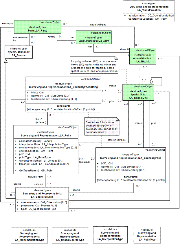
6.6.1 LA_Point («Точка»)
Представителем класса LA_Point является точка; см. рис. 12.
Атрибуты класса LA_Point:
— estimatedAccuracy: Расчетная точность точки;
Тип значений: Lengh (длина)
Кратность: 1
— interpolationRole: Роль интерполяции: Роль точки в структуре прямой линии или кривой;
Тип значений: LA_InterpolationType (тип интерполяции)
Кратность: 1
— monumentation: Тип установки знаков;
Тип значений: LA_MonumentationType (тип структуры)
Кратность: 0..1
— originalLocation: Исходное местоположение: рассчетные координаты на основе измерений и наблюдений;
Тип значений: GM_Point (точка)
Кратность: 1
— pID: Идентификатор точки;
Тип значений: Oid (идентификатор объекта)
Кратность: 1
— pointType: Тип точки;
Тип значений: LA_PointType (тип точки)
Кратность: 1
— productionMethod: Метод получения: прямое определение;
Тип значений: LI_Lineage (прямое определение)
Кратность: 0..1
— transAndResult: Трансформация и трансформированное местоположение;
Тип значений: LA _Transformation (трансформация)
Кратность: 0..*.
6.6.2 LA_SpatialSource («Источник пространственных данных»)
Представителем класса LA_SpatialSource является источник пространственных данных. LA_SpatialSource является подклассом класса LA_Source; см. рис. 8 и 12.
Атрибуты LA_SpatialSource:
— measurements: Наблюдения и измерения;
Тип значений: OM_Observation (наблюдение)
Кратность: 0..*
— procedure: Способ съемки;
Тип значений: OM_Process (процесс)
Кратность: 0..1
— type: Тип источника пространственной информации;
Тип значений: LA_SpatialSourceType (тип источника пространственной информации)
Кратность: 0..1
ПРИМЕЧАНИЕ 1: Измерения являются основой для картографирования и исторической реконструкции местоположения (частей) пространственного объекта в поле.
ПРИМЕЧАНИЕ 2. Связь с ОН выводится через промежуточные классы.
6.6.3 LA_BoundaryFaceString («Ребро ограничивающей поверхности»)
Представителем класса LA_BoundaryFaceString является ребро ограничивающей поверхности. LA_BoundaryFaceString связан с классом LA_Point и классом LA_SpatialSource с тем, чтобы документировать источник данных о геометрии; см. рис. 12.
Атрибуты LA_BoundaryFaceString:
— bfsID: Идентификатор ребра ограничивающей поверхности;
Тип значений: Oid (идентификатор объекта)
Кратность: 1
— geometry: Геометрия: граница, представленная в виде кривой на поверхности земли;
Тип значений: GM_MultiCurve (мультикривая)
Кратность: 0..1
— locationByText: Местоположение по тексту: граница, описанная в тексте;
Тип значений: CharacterString (строка символов)
Кратность: 0..1
ПРИМЕЧАНИЕ: Геометрию получают или из связанного класса LA_Point, или на основе данных съемки линейной геометрии.
ПРИМЕР: Ребра ограничивающих поверхностей показаны на диаграммах представителей классов; см. рис. С.33 (Прил. С).
6.6.4 LA_BoundaryFace («Ограничивающая поверхность»)
Представителем класса LA_BoundaryFace является ограничивающая поверхность. LA_BoundaryFace связан с классом LA_Point и классом LA_SpatialSource с тем, чтобы документировать источник данных о геометрии; см. рис. 12.
Атрибуты LA_BoundaryFace:
— bfID: Идентификатор ограничивающей поверхности;
Тип значений: Oid (идентификатор объекта)
Кратность: 1
— geometry: Геометрия: граница, представленная в виде поверхности в 3D;
Тип значений: GM_Surface (поверхность)
Кратность: 0..1
— locationByText: Местоположение по тексту: граница, описанная в тексте;
Тип значений: CharacterString (строка символов)
Кратность: 0..1
ПРИМЕЧАНИЕ: Геометрию получают или из связанного класса LA_Point, или на основе данных съемки геометрии поверхности.
ПРИМЕР: Ограничивающие поверхности показаны на диаграммах представителей классов; см. рис. С.7 (Прил. С).
6.6.5 Списки кодов и типы данных для подпакета «Съемка»
Подпакет «Съемка» имеет один тип данных (LA_Transformation) и четыре списка кодов (LA_MonumentationType, LA_SpatialSourceType, LA_InterpolationType и LA_PointType); см. рис. 12. Примеры значений показаны в Приложении J.
ограничения {или geometry (2..* точек), или locationByText (0 точек)} Более подробное описание ребер ограничивающих поверхностей и ограничивающих поверхностей см. в Прил. B Для полигональных (2D) или полиэдральных (3D) пространственных объектов: нет минусов и, по крайней мере, один плюс; для топологических пространственных объектов: по крайней мере, один плюс или минус

Рис. 12. Содержание подпакета «Съемка и отображение» и связи с другими базовыми классами
В этом пункте в трех таблицах обобщены все взаимосвязи классов LADM: взаимосвязи между классами см. в табл. 6.1; обобщения между классами см. в табл. 6.2: укрупнение классов см. в табл. 6.3
Таблица 6.1
Связи между классами LADM
Класс 1 | Класс 2 | Название роли Окончание 1 | Кратность | Название роли Окончание 2 | Кратность |
Источник сведений для управления недвижимостью | Объект недвижимости | источник | 0..* | объект | 0..* |
Источник сведений для управления недвижимостью | Субъект | - | 0..* | лицо, передающее недвижимость | 1..* |
Источник сведений для управления недвижимостью | Право, обязанность, ограничение | источник | 1..* | право, обязанность, ограничение | 0..* |
Объект недвижимости | Объект недвижимости | - | 0..* | - | 0..* |
Объект недвижимости | Право, обязанность, ограничение | 1 | право, обязанность, ограничение | 1..* | |
Ограничивающая поверхность | Источник пространственных данных | - | 0..* | источник | 0..1 |
Ограничивающая поверхность | Пространственный объект | - | 0..* | - | 0..* |
Ребро ограничивающей поверхности | Точка | - | 0..* | - | 0,2..* |
Ребро ограничивающей поверхности | Источник пространственных данных | - | 0..* | источник | 0..1 |
Ребро ограничивающей поверхности | Пространственный объект | - | 0..* | - | 0..* |
Залог | Право | - | 0..* | - | 0..* |
Субъект | Объект недвижимости | - | 0..1 | - | 0..1 |
Субъект | Залог | лицо, предоставляющее деньги | 0..* | - | 0..* |
Точка | Ограничивающая поверхность | - | 0,3..* | - | 0..* |
Точка | Ребро ограничивающей поверхности | - | 0,2..* | - | 0..* |
Право, обязанность, ограничение | Субъект | право, обязанность, ограничение | 0..* | субъект | 0..1 |
Источник | Субъект | - | 0..* | представлен | |
Источник пространственных данных | Объект недвижимости | - | 0..* | - | 0..* |
Источник пространственных данных | Субъект | - | 0..* | геодезист | 1..* |
Источник пространственных данных | Точка | источник | 1..* | источник информации о точке | 1..* |
Пространственный объект | Объект недвижимости | - | 0..* | - | 0..* |
Пространственный объект | Слой | пространственный объект | 0..* | слой | 0..* |
Пространственный объект | Точка | - | 0..1 | - | 0..1 |
Пространственный объект | Источник пространственных данных | - | 1..* | - | 1..* |
Пространственный объект | Пространственный объект | элемент | 1..* | совокупность | 0..1 |
Пространственный объект | Группа пространственных объектов | часть | 1..* | весь | 0..1 |
Таблица 6.2
|
Из за большого объема этот материал размещен на нескольких страницах:
1 2 3 4 5 6 7 8 9 10 11 12 13 14 15 16 17 18 19 20 |



