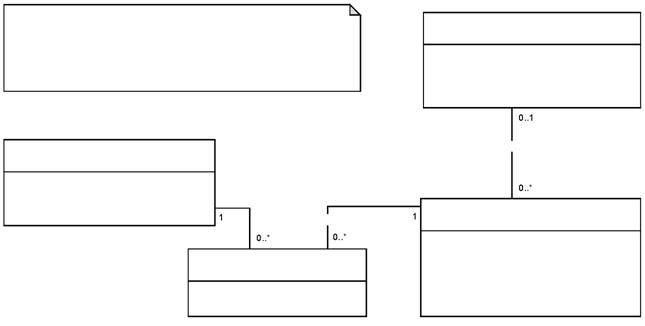
Рис. Е.4. На основе неструктурированного ребра в 2D.
+ идентификация ребра ограничивающей поверхности: идентификатор объекта
+/геометрия: многослойная кривая на топографической карте
|
|
Ребро ограничивающей поверхности в LADM
Профиль-полигон: поверхность в структуре полигона
|
|
+ребро ограничивающей поверхности
|
|
+уровень иерархии: целое число =1
+ярлык: строка символов
+название: строка символов = национальная территория
+ идентификация группы пространственных объектов: идентификатор объекта
|
|
Группа пространственных объектов в LADM
Профиль-полигон: группа пространственных объектов в структуре полигона
|
|
+территория: значения размера территории в LADM (0..*)
+размер: тип размера в LADM=2D
+ идентификация внешнего адреса: идентификатор объекта (0-..*)
+исходная точка: точка на топографической карте
+ идентификация пространственного
объекта: идентификатор объекта
+расположение относительно поверхности земли: тип расположения относительно поверхности земли в LADM (0..1)
|
|
Пространственный объект в LADM
Профиль-полигон: Пространственный объект в структуре полигона
|
|
получено из Модели предметной области управления недвижимостью
*Пространственный объект
|
|
+ идентификация слоя: идентификатор объекта
+ название: строка символов (0.1)
+тип регистра: тир регистра в LADM
+структура: тип структуры LADM =полигон
+тип: тип содержания слоя в LADM (0..1)
|
|
Слой в LADM
Профиль-полигон:: Слой в полигоне
|
|
Данный профиль полигона ограничен размером 2D и рассматривает только объекты с ребром ограничивающей поверхности. Он добавляет новый специализированный класс «Полигон_Группа пространственных объектов», чтобы отобразить всю территорию страны. Этим определяется весь масштаб, который должен содержаться в плоском сегменте. Некоторые атрибуты исключены, используются новые значения по умолчанию и введены ограничения на кардинальность связи.
|
|

Рис. Е.5. На основе полигона в 2D.
+территория: значения территории в LADM (0..*)
+размер: тип размера в LADM=2D
+ идентификация внешнего адреса: идентификатор объекта (0..*)
+ярлык: строка символов (0..1)
+исходная точка: точка на топографической карте (0..1)
+ идентификация пространственного объекта: идентификатор объекта
+расположение относительно поверхности земли: тип расположения относительно поверхности земли (0..1)
|
|
Пространственный объект в LADM
Топологический профиль: топологический пространственный объект
|
|
«инвариант»
(все поверхности, связанные вместе, образуют одно или большее количество не пересекающихся колец, создающих, по крайней мере, одно внешнее кольцо (с ориентацией против часовой стрелки) и дополнительное кольцо или большее количество внутренних колец (с ориентацией по часовой стрелке)).
|
|
Минус/ получено из Модели предметной области управления недвижимостью
|
|
Ограничения
(отсутствие пересечения)
|
|
+ идентификация ребра ограничивающей поверхности: идентификатор объекта
+/геометрия: многослойная кривая на топографической карте
+качество: элемент DQ (0..*)
|
|
Ребро ограничивающей поверхности
Топологический профиль: топологическая поверхность
|
|
Плюс/ получено из Модели предметной области управления недвижимостью
|
|
«инвариант»
(все топологические поверхности используются один раз с плюсом и точно один раз в направлении минус. Если только граница не находится на краю предметной области, тогда направление плюса или минуса используется только раз (и другое – ноль раз)
|
|
«инвариант»
(не точка пересечения: топологическая поверхность не пересекается и не совпадает с другими поверхностями в конце и начале)
|
|
+ идентификация слоя: идентификатор объекта
+название: строка символов
+тип регистра: тип регистра в LADM
+структура: тип структуры в LADM= топологический
+тип: тип содержания слоя в LADM (0..1)
|
|
Слой в LADM
Топологический профиль: топологический слой
|
|
Следующий класс необходимо исключить из любых видов применения определения топологического профиля в 2D: т. е. ограничивающую поверхность. Это топологический пространственный профиль в размере 2D. Помните, что в топологическом слое атрибут «Структура» прикреплен к атрибуту «Топологическая». В топологическом пространственном объекте атрибут «Размер» прикреплен к цифре 2D, существует также дополнительная исходная точка. В топологической поверхности атрибут «Геометрия» не выбирается произвольно, поскольку нет больше атрибута «Расположение по тексту». Наконец, есть набор ограничений, определяющих ценную топологическую структуру для плоского сегмента в 2D.
|
|

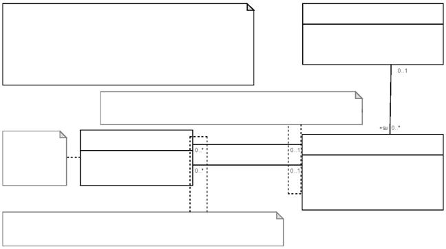
Рис. Е.6. На основе топологии в 2D.
«Инвариант»
(Все ограничивающие поверхности в 3D ориентированы вперед (нормальный вектор показывает наружу). Все ограничивающие поверхности в 3D, взятые вместе, образуют, по крайней мере, одну наружную стенку и 0 или более внутренних стенок. В принципе, стенки замкнуты, за исключением того, что они могут быть открыты (неограниченны) на вершине (небо) и у основания (земля)
|
|
Плюс/ получено из Модели предметной области управления недвижимостью
|
|
Минус/ получено из Модели предметной области управления недвижимостью
|
|
+ идентификация ограничивающей поверхности: идентификатор объекта
+/геометрия: поверхность на топографической карте
+ качество: элемент DQ (0..*)
|
|
Ограничивающие поверхности в LADM
Профили в 3D: ограничивающая поверхность в 3D
|
|
«инвариант»
(не пересекающиеся ограничивающиеся поверхности не пересекаются между собой и не совпадают с другими поверхностями у своих границ)
|
|
«инвариант»
(все ребра ограничивающих поверхностей используют один раз в направлении плюс и столько же раз – в направлении минус. Если только граница не находится на краю предметной области, тогда направление плюса или минуса используется только раз (и другое – ноль раз))
|
|
+размер: тип размера в LADM: 3D
+ идентификация внешнего адреса: идентификатор объекта (0..*)
+ярлык: строка символов (0..1)
+исходная точка: точка на топографической карте (0..1)
+ идентификация пространственного объекта: идентификатор объекта
+расположение относительно поверхности земли: тип расположения относительно поверхности земли в LADM (0..1)
+объем: объем (0..*)
|
|
Пространственный объект в LADM
Профили в 3D:пространственный объект в 3D
|
|
/получено из Модели предметной области управления недвижимостью
|
|
+ идентификация слоя: идентификатор объекта
+название: строка символов (0..1)
+тип регистра: тип регистра в LADM
+структура: тип структуры в LADM= топологическая
+тип: тип содержания слоя в LADM (0..1)
|
|
Слой в LADM
Профиль 3D:: Слой 3 D
|
|
Это пространственный профиль чистой топологической структуры в размере 3D (поэтому, на этом уровне отсутствует изображение в размере 2D или пороговое изображение). Нет пересекающихся объемов (пространственные объемы 3 D). Однако, объемы могут быт открыты у нижнего края или сверху, в соответствии с не-ограниченными пространственными объектами в 3D (в этом случае размер объема не может быть рассчитан).
Следующий класс необходимо исключить из любых видов определения профиля : ребро ограничивающей поверхности в LADM (3D).
Это топологический пространственный профиль для случаев с размерами 3D. Помните, что при слое в 3D структура атрибута прикреплена к определению «топологическая». В пространственном объекте размером 3D размер атрибута зафиксирован на уровне “3D”, однако существует дополнительная исходная точка, которую получают через точку 3D на топографической карте. Наконец, есть набор ограничений, определяющих значимую топологическую структуру для объемной секции в 3D.
|
|

Рис. Е.7. На основе топологии в 3D.
Приложение F
(информативное)
Юридические профили
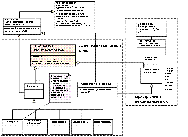
Юридический профиль – это профиль (см. параграф 4.1.16) с элементами из административного пакета (параграф 5.4) и из пакета Субъекта (параграф 5.3). В данном приложении мы показываем три юридических профиля:
– юридический профиль для прав (рис. F.1)
– юридический профиль для ограничений (рис. F.2)
–
юридический профиль для обязанностей (рис. F.3)
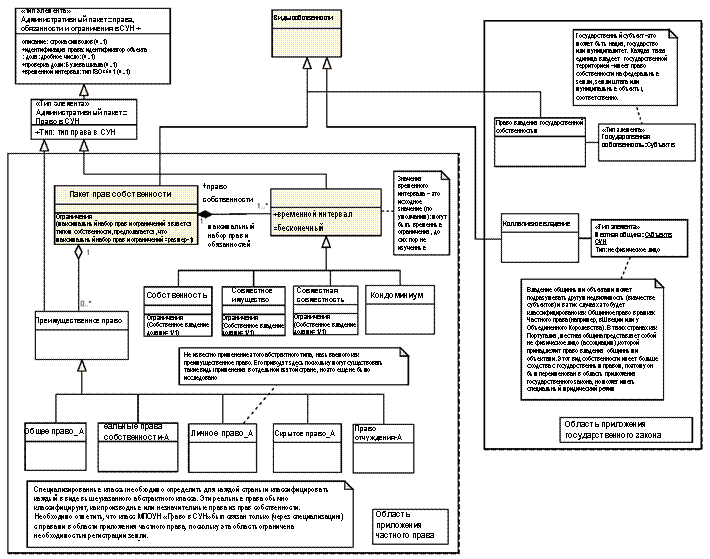
Рис. F.1. Юридический профиль для прав.

Рис. F.2. Юридический профиль для ограничений.
Государственное регулирование
|
|
Обязанности по проведению изысканий
|
|
Обязанности по проведению изысканий
|
|
Примыкающая общественная инфраструктура
|
|
Обслуживание городских зданий
|
|
Сфера применения государственного закона
|
|
Примерны из Римского права: «Collatio Viae» обязанность поддерживать общественные дорогие, проходящие через или пересекающие собственность владельца
|
|
Может быть прописано в конституции, в своем высшем виде, или в специальных законах, например, по сельскохозяйственной реформе
|
|
Важное примечание: В данную диаграмму включены компоненты, полученные из положительной грани (Профиль права в LADM) и негативной грани (Профиль ограничения в LADM). В последней может сохраняться подчинение частному и государственному закону. Правильный порядок представления юридического профиля следующий: 1) права, 2) ограничения и 3) обязанности. Специфические виды обязанностей из этой диаграммы отвечают конкретным типам, обнаруженным в законодательстве Португалии. Применение в других странах необходимо продолжать исследовать.
|
|
Базовые типы собственности
Временной интервал: время- бесконечное
|
|
Ограничение
(своя доля=1/1)
|
|
Обязанность по недвижимому имуществу_Е
|
|
+Необходимый субъект: Булева шкала (0..1)
+тип: тип ограничения в LADM
|
|
Административный пакет:: ограничения в LADM
|
|
«Тип элемента»
Административный пакет:: право
Тип: тип права в LADM
|
|
+ описание: строка символов (0..1)
+ идентификация права: идентификатор объекта
+доля: дробное число (0..1)
+проверка доли: Булева шкала (0..1)
+временной интервал: Тип ISO 8601 (0..1)
|
|
Контролируемый объект
Административный пакет:: право, обязанности и ограничения
|
|
Выше: типовая концептуальная связь для обязанности в LADM, унаследованная от класса «Право в LADM» или «Ограничения в LADM».
Ниже и справа: специфические типы обязанности в сфере применения частного закона
ПРИМЕЧАНИЕ: было допущено некоторое обобщение в данной диаграмме: проверьте профиля прав и ограничений.
|
|
Личные обязанности по контракту-Е
|
|
+тип: тип обязанности в LADM
|
|
«Тип элемента»
Административный пакет:: обязанности
|
|
Область применения частного права
|
|
