Различные мероприятия, предусмотренные комплексным планом, могут затрагивать интересы нескольких субъектов одновременно, поэтому для сбалансированности интересов в структуру управления реализацией комплексного плана заложено участие всех заинтересованных сторон.
Перечень ключевых субъектов комплексного плана
В состав органа управления реализацией комплексного плана включены все заинтересованные субъекты, участвующие в реализации плана Тайгинского городского округа, что позволяет снизить риски реализации самого комплексного плана и повысить мотивацию заинтересованных субъектов его реализации по привлечению дополнительных интеллектуальных, человеческих или материальных ресурсов. Заинтересованные субъекты комплексного плана представлены в таблице 15.
Таблица 15
Ключевые субъекты комплексного плана
Ключевой субъект (организация) | Контакты ключевого субъекта (организации) | ФИО представителя | Контакты представителя |
1 | 2 | 3 | 4 |
Администрация Кемеровской области | 8 (3842) 36-34-09 *****@***ru | 8 (3842) 36-40-63 | |
Администрация Тайгинского городского округа | 8 (38448) 2-22-00 *****@***ru | 8 (38448) 2-17-15 | |
Совет народных депутатов Тайгинского городского округа | 8 (38448) 2-17-12 *****@***ru | 8 (38448) 2-17-12 |
Организационная структура и состав органа управления
реализацией комплексного плана
Деятельность органа управления реализацией комплексного плана должна быть направлена на достижение следующих целей:
1. Конечная цель комплексного плана – вывод муниципального образования Тайгинского городского округа из зоны неуправляемого риска для его дальнейшего устойчивого экономического развития.
Достижение этой цели является основной задачей управления реализацией комплексного плана. Результативность управления реализацией комплексного плана оценивается как степень достижения данной цели. Если возникает вероятность того, что при реализации комплексного плана конечная цель не будет достигнута (в силу изменения обстоятельств, влияния неучтенных рисков), то комплексный план должен быть пересмотрен, и в него должны быть внесены необходимые изменения.
2. Выполнение мероприятий комплексного плана согласно установленным срокам, в пределах установленных средств, с получением запланированных результатов.
Эта цель означает то, что деятельность по выполнению комплексного плана должна быть организована таким образом, чтобы он выполнялся согласно установленным срокам, в пределах установленных денежных средств и при этом были получены предусмотренные им результаты.
3. Обеспечение соответствия плана мероприятий комплексного плана меняющимся обстоятельствам.
Данная цель означает, что в процессе реализации комплексного плана могут выявляться, меняться или возникать новые обстоятельства, влияющие на выполнение мероприятий комплексного плана и достижение итоговой цели. Все это требует внесения соответствующего изменения в комплексный план, при котором учитываются все текущие обстоятельства и достигается итоговая цель.
Учитывая принципы управления реализацией комплексного плана, состав ключевых субъектов, участвующих в реализации его, специфику железнодорожной отрасли, а также руководствуясь основными целями, стоящими перед органом управления комплексного плана, представляется целесообразным сформировать организационную структуру управления (Исполнительную дирекцию) смешанного типа.
Это означает, что для управления реализацией части направлений плана, связанных с социально-экономическим преобразованием городского округа, будут задействованы соответствующие отделы управления администрации Тайгинского городского округа.
Ответственным исполнителем действий по реализации комплексного плана является администрация Тайгинского городского округа, которая обеспечивает своевременную подготовку предложений по объемам и условиям предоставления муниципальному образованию средств федерального и регионального бюджетов для реализации программы, взаимодействует с органами исполнительной власти Кемеровской области и осуществляет контроль за ходом реализации комплексного плана.
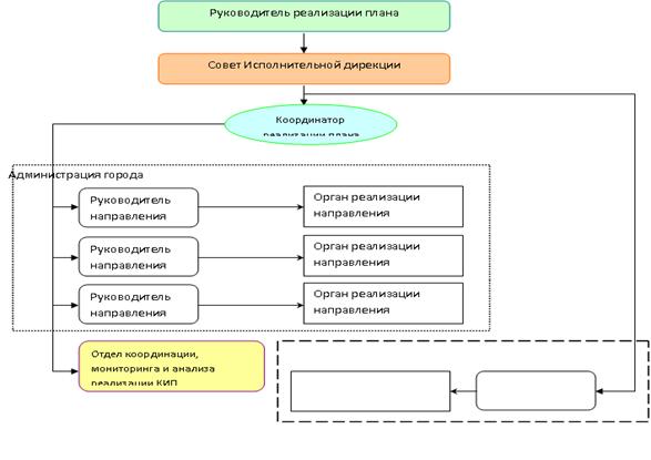
Организационная структура Исполнительной дирекции представлена на рисунке 6.
Рисунок 6
Организационная структура
Исполнительной дирекции комплексного плана

Реализация мероприятий комплексного плана, кроме взаимодействия всех участников между собой требует четкой и постоянной координации органа управления реализацией его с вышестоящими органами власти и профильными министерствами. Структура управления реализацией комплексного плана с включением федерального уровня и субъекта Федерации представлена на рисунке 7.
Рисунок 7
Структура управления реализацией комплексного плана
Задачи, ответственность, полномочия ключевых должностей и подразделений Исполнительной дирекции комплексного плана
Руководитель реализации комплексного плана
Задачи руководителя реализации комплексного плана – ресурсное и правовое обеспечение Исполнительной дирекции комплексного плана.
Ответственность руководителя реализации комплексного плана
Зона ответственности руководителя включает в себя:
– обеспечение реализации своих задач;
– целевое расходование средств, выделенных на реализацию комплексного плана;
– достижение конечной цели плана;
Полномочия руководителя реализации комплексного плана
Руководитель имеет следующие полномочия:
– выносить на Совет Исполнительной дирекции предложения по структуре и кадровым назначениям Исполнительной дирекции комплексного плана;
– снимать с должности и назначать на должность Координатора реализации комплексного плана;
– утверждать структуру, штатную численность, положение и регламенты деятельности Исполнительной дирекции комплексного плана;
– утверждать комплексный план заседаний Совета Исполнительной дирекции;
– принимать решение о внеплановом проведении заседания Совета Исполнительной дирекции;
– участвовать в заседаниях Совета исполнительной дирекции, выступать, выносить на обсуждение предложения и принимать участие в принятии решений;
– заключать с подрядчиками договоры о реализации мероприятий комплексного плана, о получении необходимых услуг или о поставке продукции.
Совет Исполнительной дирекции
Совет Исполнительной дирекции представляет собой коллегиальный орган, созданный с целью соблюдения интересов всех участников реализации комплексного плана. В состав Совета входят представители заинтересованных субъектов комплексного плана:
– руководитель реализации комплексного плана;
– координатор реализации комплексного плана;
– руководители функциональных отделов или управлений Тайгинского городского округа;
– представители малого и среднего бизнеса Тайгинского городского округа;
– представители общественных объединений и организаций;
– представители администрации Кемеровской области;
– иные заинтересованные субъекты.
Деятельность Совета Исполнительной дирекции
Деятельность Совета заключается в принятии ключевых решений по реализации комплексного плана, требующих участия всех или части заинтересованных субъектов комплексного плана. К ключевым решениям реализации комплексного плана относятся:
– выбор/отклонение подрядчика для реализации запланированных мероприятий комплексного плана;
– изменение запланированной стоимости или сроков реализации мероприятия комплексного плана;
– своевременная актуализация мероприятий плана;
– рассмотрение случаев отклонения от плана или не достижения запланированных результатов с последующей выработкой действий, направленных на устранение отклонения;
– распределение ответственности по мероприятиям или направлениям комплексного плана среди ключевых субъектов, координатора и руководителей отраслевых отделов администрации моногорода;
– выбор подрядчиков для реализации мероприятий плана (решение может быть также принято ответственным по данному мероприятию).
Заседания Совета проводятся как на плановой, так и внеплановой основе. Плановые заседания проводятся в соответствии с планом проведения заседаний Совета по реализации комплексного плана, который согласуется со всеми заинтересованными субъектами и утверждается Руководителем реализации комплексного плана. В плане заседания должны быть указаны участники каждого заседания и дата его проведения. Рекомендуется проводить заседания не реже, чем раз в квартал. При необходимости на заседания могут приглашаться лица, не входящие в Совет.
Внеплановые заседания проводятся в случаях необходимости срочного принятия решения по вопросу, требующему участие заинтересованных субъектов комплексного плана.
Решение о проведении внепланового заседания принимает Руководитель реализации комплексного плана.
Задачи Совета Исполнительной дирекции
Основной задачей Совета является оперативное принятие решений по ключевым вопросам, требующим согласования нескольких ключевых субъектов, необходимых для достижения конечной цели комплексного плана.
Полномочия Совета Исполнительной дирекции
Полномочия Совета включают в себя принятие решений по следующим вопросам: о внесении изменений в комплексный план, если предусмотренные им мероприятия не гарантируют достижение конечной цели, либо часть мероприятий не влияет на достижение конечной цели; об изменении сроков, стоимости и плановых значений показателей реализации мероприятий комплексного плана; о распределении ответственности по мероприятиям или направлениям комплексного плана среди ключевых субъектов, координатора и руководителей отраслевых отделов или комитетов администрации моногорода; о выборе подрядчиков для реализации мероприятий комплексного плана (решение может быть также принято ответственным по данному мероприятию).
|
Из за большого объема этот материал размещен на нескольких страницах:
1 2 3 4 5 6 7 8 9 10 11 12 13 14 15 16 17 18 19 20 21 22 23 |



