На правах рукописи
Разработка состава метаданных землеустройства и государственного кадастра недвижимости и проектирование базы метаданных
Специальность 25.00.26 - землеустройство, кадастр и мониторинг земель
Автореферат
диссертации на соискание ученой степени
кандидата технических наук
Москва – 2009
Работа выполнена на кафедре геодезии и геоинформатики Государственного университета по землеустройству.
Научный руководитель: член-корреспондент РАСХН
доктор технических наук,
профессор
Официальные оппоненты: доктор технических наук,
профессор
кандидат технических наук
Ведущая организация: Центр геоинформационных исследований Учреждения Российской академии наук Института географии РАН
Защита диссертации состоится 21 мая 2009 г. в 12 часов
на заседании диссертационного совета Д 212.143.02 в Московском государственном университете геодезии и картографии Москва, Гороховский пер. 4, зал заседаний Учёного совета.
С диссертацией можно ознакомиться в библиотеке МИИГАиК.
Автореферат разослан 15 апреля 2009 г.
Ученый секретарь
диссертационного совета,
д. т.н., профессор
ОБЩАЯ ХАРАКТЕРИСТИКА РАБОТЫ
Актуальность темы На современном этапе экономических преобразований в Российской Федерации особое значение приобретают вопросы государственного регулирования земельно-имущественных отношений. Одним из основных инструментов государственного управления земельными ресурсами и экономического регулирования земельных отношений является государственный кадастр недвижимости (далее ГКН).
Основным источником информации ГКН являются результаты землеустроительных и кадастровых работ. Проведение таких работ регламентировано целым рядом федеральных законов, основными из которых являются «О государственном кадастре недвижимости» и №78-ФЗ «О землеустройстве».
Однако, результаты кадастровых и землеустроительных работ используются не только для ведения ГКН. Они также представляют большую ценность для разработки документов территориального планирования, решения вопросов экологической безопасности, защиты плодородия почв и т. д. Обеспечение свободного доступа всех заинтересованных физических и юридических лиц к материалам ГКН, а также участие в межведомственном обмене данными невозможно без создания инфраструктуры пространственных данных (далее ИПД) ГКН, что предусмотрено подпрограммой "Создание системы кадастра недвижимости (2годы)" федеральной целевой программы «Создание автоматизированной системы ведения государственного земельного кадастра и государственного учета объектов недвижимости (2годы)».
Вопросы создания ИПД в Российской Федерации изложены в «Концепции создания и развития инфраструктуры пространственных данных Российской Федерации», одобренной Правительством РФ. Согласно данному документу основным элементом ИПД являются метаданные. Необходимость создания метаданных, связана с тем, что метаданные обеспечивают возможность планирования, быстрого поиска и восстановления данных. Именно с помощью метаданных потенциальный потребитель может оценить пригодность данных для использования.
За рубежом исследования по составу метаданных проводятся более 20 лет, результатом которых в том числе являются международные стандарты, закрепляющих состав метаданных. В настоящий момент действует стандарт ISO 19115:2003. На основании данного стандарта страны разрабатывают собственные так называемые национальные профили. В РФ также принят национальный стандарт (профиль) метаданных, который изложен в ГОСТе Р.
Концепция создания ИПД РФ и национальный профиль метаданных предусматривают при создании отраслевых ИПД разработки тематических профилей метаданных и их реализацию в виде баз метаданных. Таким образом, актуальность выбранной темы обусловлена необходимостью описания в виде баз метаданных пространственных данных, используемых для ведения ГКН и государственного фонда данных, полученных в результате проведения землеустройства.
Цель работы. Разработка состава метаданных (тематического профиля), необходимого для описания пространственных данных, используемых при ведении фонда данных землеустройства и ГКН, и проектирование на его основе базы метаданных.
Задачи исследования. Достижение поставленной цели потребовало решение следующих вопросов:
1. Установить область применения и требования к составу и базе метаданных землеустройства и ГКН.
2. Определить методы разработки состава метаданных и проектирования базы метаданных землеустройства и ГКН.
3. Разработать и описать с использование методов объектно-ориентированного моделирования состав (тематический профиль) метаданных землеустройства и ГКН.
4. Выполнить реляционное проектирование базы метаданных землеустройства и ГКН.
5. Сформулировать по результатам анализа результатов проектирования базы метаданных правила и алгоритм формирования исходных отношений реляционной модели на основе объектно-ориентированной модели.
6. Создать программный продукт «Метаданные ИПД ГКН и землеустройства» с использованием СУБД Access, поддерживающий процессы сбора, документирования, накопления, обработки и хранения метаданных землеустройства и ГКН, с целью апробации результатов исследования.
Объект исследования. Совокупность пространственных данных и элементов их описания, используемых при ведении ГКН и проведении землеустройства.
Предмет исследования. Состав метаданных и структура базы метаданных, удовлетворяющих требованиям сбора, документирования, накопления, обработки и хранения пространственных данных, используемых при ведении ГКН и проведении землеустройства.
Методы исследования. Для разработки состава метаданных применялся метод объектно-ориентированного моделирования. Для проектирования базы метаданных использовались реляционные методы моделирования, в том числе теория нормальных форм. Указанные методы являются разновидностью логико-математического моделирования, основывающегося на теории моделей. Исходные данные для проведения моделирования были получены в результате аналитической систематизации и обобщения информации по литературным источникам.
Научная новизна исследования. Новизна полученных соискателем результатов заключается в следующем:
- Впервые проведены целенаправленные исследования по составу метаданных землеустройства и ГКН, в результате которых разработаны тематический профиль метаданных, реляционная модель тематического профиля и создана база метаданных.
- Впервые применены два метода моделирования, а именно объектно-ориентированный и реляционный, в рамках одного исследования по проектированию состава базы метаданных.
Практическая значимость. Разработанные по результатам диссертационного исследования тематический профиль метаданных, реляционная модель тематического профиля и программный продукт «Метаданные ИПД ГКН и землеустройства», могут быть использованы для ведения фонда данных землеустройства и ГКН. Программный продукт «Метаданные ИПД ГКН и землеустройства» может быть применен для ведения архивов пространственных данных землеустроительных и кадастровых предприятий. Содержание тематического профиля метаданных может быть использовано при создании тематических профилей областей деятельности, связанных с землеустройством и ГКН, например, в территориальном планировании.
Основные результаты, выносимые на защиту:
- состав метаданных, необходимый для ведения ГКН и проведения землеустройства, в виде тематического профиля;
- реляционная модель базы метаданных землеустройства и ГКН;
- алгоритм формирования исходных отношений реляционной модели на основе объектно-ориентированной модели;
- программный продукт «Метаданные ИПД ГКН и землеустройства», поддерживающий процессы сбора, документирования, накопления, обработки и хранения метаданных землеустройства и ГКН.
Апробация работы. Основные положения и результаты исследований диссертации докладывались и обсуждались на Всероссийском форуме «Рынок геоинформатики в России. Современное состояние и перспективы развития» (г. Москва, июнь 2007г.), на Всероссийской научно-технической конференции «Роль и место дистанционного зондирования Земли в инфраструктуре пространственных данных» (г. Екатеринбург, июнь 2007г.), на 5-ой Всероссийской конференции «Градостроительство и планирование территориального развития России» (г. Ростов-на-Дону, июль 2007г.), на 12-ой и 13-ой Всероссийских учебно-практических конференциях «Организация, технологии и опыт ведения кадастровых работ» (г. Москва, ноябрь 2007г. и декабрь 2008г.), на конференции молодых ученых Государственного университета по землеустройству (г. Москва, декабрь 2007г.).
Публикации по теме диссертации. Основные результаты выполненных исследований опубликованы в восьми работах, в том числе одна статья в журнале, рекомендованном ВАК РФ.
Структура и объём диссертации. Структура диссертации отражает логику, содержание и результаты исследования и состоит из введения, 3-х глав, заключения, библиографического списка, содержащего 94 источника. Общий объём диссертации составляет 140 страниц, включая 8 таблиц, 24 рисунка и 4 приложения, состоящих из 3-ех UML диаграмм объектно-ориентированной и реляционной моделей.
СОДЕРЖАНИЕ РАБОТЫ
Во введении обоснована актуальность темы, сформулирована цель исследования, определены основные методы и научная новизна исследования, рассмотрено практическое применение результатов диссертационного исследования.
Первая глава диссертационной работы посвящена теоретическим вопросам определения и использования метаданных, отечественному и зарубежному опыту использования метаданных при операциях с пространственными данными, основных методов проектирования структур и баз данных. Проведен анализ использования метаданных при ведении фонда данных землеустройства и ГКН и обоснована необходимость установления их состава. В первой главе обоснован выбор основных методов исследования. В результате сделан вывод, что использование, создание и распространение метаданных в РФ является важной государственной задачей, основные положения решения которой изложены в «Концепции создания и развития инфраструктуры пространственных данных Российской Федерации».
Установлено, что за рубежом проводятся специальные исследования по составу метаданных и созданию баз метаданных. В рамках выполнения отдельными государствами совместных международных программ (GEOSS, CORINE, GMES и пр.) разрабатываются требования к согласованному описанию метаданных, что предусмотрено директивой INSPIRE. Согласованность метаданных основывается на применении странами при разработке национальных стандартов международных стандартов, устанавливающих их расширенный состав и описание, таких как ISO 19115:2003, ISO/TS 19139:2007. В Российской Федерации также принят национальный стандарт (профиль) метаданных, который изложен в ГОСТе Р.
В результате анализа указанных документов, зарубежного и отечественного опыта сделан вывод, что актуальной задачей является разработка на основе национальных профилей тематических профилей, устанавливающих состав метаданных для описания пространственных данных отдельных отраслей их использования. Установлено, что разработка тематического профиля метаданных требуется для проведения землеустройства и ведения ГКН.
В первой главе освещены основные методы проектирования состава и баз данных. В результате, было определено, что для описания состава метаданных в виде тематических профилей необходимо использование методов объектно-ориентированного моделирования. При создании баз метаданных оптимальными методами являются реляционные. Установлено, что возможность перехода от объектно-ориентированной модели к реляционной обоснована построением обоих моделей по принципу «сущность-связь» и наличием совпадающих по содержанию этапов проектирования.
Во второй главе по результатам аналитической систематизации и обобщения информации по литературным источникам с помощью методов объектно-ориентированного моделирования разработан тематический профиль метаданных фонда данных землеустройства и ГКН. Также приведен анализ разработанного состава метаданных и сделаны выводы о возможности его дальнейшего использования.
В результате анализа национального стандарта было установлено, что базовый состав метаданных и методология их формирования, унаследованы из международного стандарта ИСО 19115:2003 "Географическая информация - Метаданные" (ISO 19115:2003 "Geographic information - Metadata"). Кроме базового набора метаданных, подлежащих обязательному документированию, национальный стандарт определяет набор метаданных, документирование которых проводится по необходимости, что позволяет, используя их расширенное описание, удовлетворять потребности конкретной области применения пространственных данных. Было определено, что документирование всех метаданных (около 106 элементов), указанных в национальном стандарте, при ведении фонда данных землеустройства и ГКН нерационально, так как это приведет во-первых к большим затратам времени на их создание, а во-вторых, в связи с увеличением объема хранимой в базе информации, к увеличению времени обработки запросов (увеличению стоимости запросов). В результате была сформулирована задача определения состава метаданных, необходимых для ведения фонда данных землеустройства и ГКН, которую можно конкретизировать, как определение минимально необходимого набора, исходя из содержания национального стандарта и соответствующих нормативно-правовых документов.
На первом этапе в результате анализа нормативно-правовых документов, регламентирующих ведение ГКН и землеустройства, в диссертации был разработан и описан с использование методов объектно-ориентированного моделирования состав метаданных фонда данных землеустройства и ГКН, основанный на содержании национального профиля. Для этого были выделены элементы метаданных, обязательность документирования которых строго предусмотрена международным и национальным профилем, что составляет 14 атрибутов, содержащих сведения о субъекте, ответственном за метаданные, краткое описание данных, используемый язык, описание предметной области и пр. Обязательные к документированию атрибуты изображены на рисунке 1 в виде диаграммы классов метаданных. Данная диаграмма получена по результатам объектно-ориентированного моделирования с использованием нотаций графического языка UML 2.0.
В диссертации в результате выполненного анализа из содержания национального профиля были выделены элементы метаданных, обязательность документирования которых зависит от выполнения определенного условия (изображены на рисунке 1 синим цветом шрифта). Всего было установлено 6 элементов описания пространственных данных, к которым относятся знаменатель численного масштаба пространственных данных, разрешение растровых изображений, ограничения на получение и использование информации, стандарт кодировки и пр.
Затем были выделены элементы метаданных, обязательность документирования которых строго не предусмотрена национальным профилем, что составляет около 90 атрибутов, но может быть установлена нормативно - правовыми документами, регламентирующими данную предметную область. В результате исследования было выявлено 29 подобных элементов метаданных, документирование которых необходимо при ведении фонда данных землеустройства и ГКН. Указанные элементы описания пространственных данных представлены на рисунке 1 зеленым цветом шрифта.
В результате проведенного анализа из содержания национального стандарта были выделены метаданные, указанные в национальном стандарте: формат представления данных, сведения о технологии изготовления данных, исходных материалах, сведения о прохождении сертификации, пространственно-временные характеристики набора данных. В диссертации сделан вывод, что документирования данных элементов может проводится после внесения изменений в нормативно-правовые документы, регламентирующие ведение фонда данных землеустройства и ГКН.
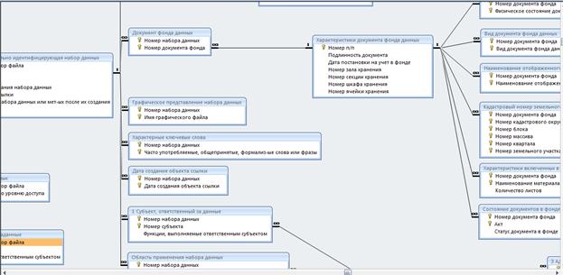
После определения состава обязательных к документированию метаданных, указанных в национальном стандарте, в диссертационной работе был проведен анализ нормативно-правовых документов, регламентирующие ведение фонда данных землеустройства и ГКН. В результате анализа были выявлены элементы описания пространственных данных, отсутствующие в содержании национального профиля, но документирование которых предусмотрено при ведении ГКН и землеустройства. Было выявлено 27 таких элементов, в том числе сведение о подлинности, физическом состоянии, месте хранения документов, кадастровый номер и принадлежность к виду землеустроительной документации.
Выявленные элементы были описаны в виде атрибутов и классов и включены в объектно-ориентированную модель тематического профиля, представленную на рисунке 2. В диссертационной работе сделан вывод, что указанные элементы описания пространственных данных, например, кадастровый номер земельного участка, могут быть включены в содержание национального стандарта.
|
Диаграмма дополнительных классов метаданных
|
Значимость отображенной информации |
Сведения о статусе |
Подлинность | |||||||||||
|
-описание практического назначения отображенного явления[1..*]:Текст |
-номер акта[0..*]: Текст -дата утверждения акта[0..*]:Date |
-оригинал -страховая копия | |||||||||||
|
-описание уникальности отображенного явления[1..*]:Текст |
-ФИО должностного лица[0..*]: Текст -состав комиссии[0..*]: Текст |
-копия | |||||||||||
|
- описание типичности отображенного явления [1..*]:Текст | |||||||||||||
|
- описание востребованности отображенного явления [1..*]:Текст | |||||||||||||
|
| |||||||||||||
|
|
1..* | ||||||||||||
|
Характеристики документа фонда данных |
Виды землеустроительных документов |
Кадастровый номер |
| ||||||||||
|
-подлинность документа[1]: Подлинность -вид документа фонда данных[1..*]: Виды землеустроительных документов -сведения о передаче в другие подразделения[0..*]: Сведения о статусе |
-материалы геодезических и картографических работ, почвенных, геоботанических и других обследований и изысканий, оценки качества земель, инвентаризации земель - тематические карты и атласы состояния и использования земель -генеральная схема землеустройства территории Российской Федерации |
-номер кадастрового округа [1]:integer -номер блока[1]:integer -номер массива[1]:integer -номер квартала[1]:integer |
| ||||||||||
|
-сведения об уничтожении[0..1]: Сведения о статусе |
-схема землеустройства территорий субъектов Российской Федерации |
-номер земельного участка |
| ||||||||||
|
-сведения о выделении к уничтожению[0..*]: Сведения о статусе |
-схема землеустройства муниципальных образований и других административно-территориальных образований |
[1]:integer |
| ||||||||||
|
-дата постановки на учет в фонде[1]:Data |
-схемы использования и охраны земель |
| |||||||||||
|
-номер зала хранения[0..1]: Текст -номер секции хранения[0..1]: Текст |
-проекты территориального землеустройства -материалы межевания объектов землеустройства |
| |||||||||||
|
-номер шкафа хранения[0..1]: Текст |
-карты (планы) объектов землеустройства |
| |||||||||||
|
-номер ячейки хранения[0..1]: Текст |
-проекты внутрихозяйственного землеустройства |
Физическое состояние |
| ||||||||||
|
-физическое состояние документа[0..*]: Физическое состояние |
-проекты улучшения сельскохозяйственных угодий -проекты освоения новых земель |
- неисправимо поврежден - требует реставрации |
| ||||||||||
|
-проекты защиты земель от эрозии, селей, подтопления, заболачивания, |
- требует переплета |
| |||||||||||
|
|
0..* 0..* |
повторного засоления, иссушения, уплотнения, загрязнения отходами производства и потребления, радиоактивными и химическими веществами, заражения и других негативных воздействий |
- требует дезинфекции -требует консервационно-профилактической обработки - требует восстановления затухающих текстов |
| |||||||||
|
Характеристика объекта отображенного в документе |
Характеристики включенных в документ материалов |
| |||||||||||
|
-наименование отображенного объекта[1..*]: Текст |
-наименование материала[1..*]: Текст |
| |||||||||||
|
-кадастровый номер земельного участка[0..*]: Кадастровый номер |
-количество листов[1]: Integer |
| |||||||||||
|
| |||||||||||||
Рисунок 2.
В диссертации было проведено тестирование полученной объектно-ориентированной модели, описывающей состав метаданных землеустройства и ГКН. На основе анализа результатов тестирования было установлено, что в модели отсутствуют избыточные элементы описания пространственных данных, что обусловлено, созданием тематического профиля исключительно из элементов, указанных в нормативно-правовых документах, регламентирующих предметную область ведения фонда данных землеустройства и ГКН. При проведении тестирования не было выявлено существенных элементов описания результатов землеустроительных и кадастровых работ, не вошедших в созданный в диссертационной работе тематический профиль.
На основе полученных в диссертации результатов сделан вывод, что состав метаданных созданного тематического профиля позволяет с использованием минимального количества элементов (74 атрибута) производить описание пространственных данных фонда данных землеустройства и ГКН.
В третьей главе диссертационной работы было выполнено проектирование базы метаданных землеустройства и ГКН. Сформулированы правила и алгоритм формирования исходных отношений реляционной модели на основе объектно-ориентированной модели. Решены вопросы реализации результатов исследований, в том числе на примере создания программного продукта «Метаданные ИПД ГКН и землеустройства».
Реляционная модель была получена на основе объектно-ориентированной модели тематического профиля. Изготовление реляционной модели заключалось в формировании отношений реляционной модели на основе соответствующих классов объектно-ориентированной и их проверки на соответствие правилам нормализации (так называемая третья нормальная форма). Результаты проверки потребовали устранения множественности атрибутов и описания отдельных атрибутов в виде классов.
Использование при создании реляционной модели объектно-ориентированной позволило сократить 8 из 10 этапов реляционного проектирования. Полученная реляционная модель включает в себя 52 таблицы, в которых хранятся метаданные фонда данных землеустройства и ГКН. Метаданные описываются содержанием 110 атрибутов, представляющих столбцы таблиц. Из указанного количества атрибутов подлежит заполнению 101 атрибут. 9 атрибутов, представляющие собой ключи Id, заполняются автоматически в соответствии с номером строки текущей записи в таблице.
В результате анализ обоих методов моделирования была установлено, что UML диаграмма объектно-ориентированной модели соответствует по содержанию ER диаграмме реляционной модели, являющейся исходной для формирования ее отношений. Однако, возможность наличия в содержании объектно-ориентированной модели, в отличии от реляционной, атрибутов, принимающих множественные значения или описываемых отдельными классами, а также отсутствие в объектно-ориентированных моделях ключевых атрибутов, требует определенных действий при формировании отношений.
Отношение между классами MD_Metadata и MD_Maintenancelnformation
Рисунок 3.
Было установлено, что внутренние ключи определяются только для тех отношений реляционной модели, которые сформированы из атрибутов класса объектно-ориентированной модели, выступающего в отношении агрегирования в качестве целого (агрегата) или не находящегося в отношении агрегирования ни с одним другим классом объектно-ориентированной модели. Другие отношения реляционной модели в качестве ключевых атрибутов используют внешние ключи. Данный вывод проиллюстрирован содержанием рисунков 3 и 4.
В диссертации было определено, что для создания отношений реляционной модели, отвечающих требованиям 1-ой нормальной формы, необходимо сформировать три отношения, на основе атрибутов классов объектно-ориентированной модели представляющих собой отдельные классы. Первое отношение должно включать в себя все атрибуты класса объектно-ориентированной модели за исключением атрибута, представляющего собой отдельный класс. Второе - включать атрибуты класса, описывающего содержание указанного ранее атрибута. Третье состоять из ключей первых двух отношений. Данный вывод проиллюстрирован на рисунках 3 и 4.
Отношения, сформированные на основе класса MD_Metadata
Рисунок 4.
На основе сделанных выводов в диссертации был разработан алгоритм формирования исходных отношений реляционной модели на основе классов объектно-ориентированной, использование которого позволяет сокращать этапы реляционного проектирования.
Полученная в результате диссертационного исследования реляционная модель тематического профиля метаданных была использована для создания программного продукта «Метаданные ИПД ГКН и землеустройства», позволяющего производить создание, систематизацию, хранении и поиск метаданных при ведении ГКН и проведении землеустройства.
Создание таблицы «Сведения о метаданных»
Рисунок 5.
Создание базы данных в диссертации было проведено в среде СУБД ACCESS. При этом наименования таблиц базы данных соответствует наименованию отношений реляционной модели. Наименование атрибутов отношений соответствует наименованию столбцов таблиц базы данных. Свойства ячеек таблиц базы данных (например, тип данных, возможность принимать нулевые значения), определяются свойствами атрибутов отношений модели. При установлении связей между таблицами, описании их свойств (например, множественность), выделении ключевых атрибутов используются свойства связей между отношениями модели. Создание таблиц, определение свойств ячеек, формирование связей между таблицами проиллюстрировано на рисунках 5 и 6.
Фрагмент схемы данных базы данных «Метаданные ИПД ГКН и землеустройства»
Рисунок 6.
Удобство работы с базой данных в первую очередь определяется удобством ввода информации в базу. Для облегчения данного процесса в диссертации предложено использование форм ввода, созданных с помощью возможностей языка Visual Basic – рисунок 7.
Созданный в диссертации программный продукт «Метаданные ИПД ГКН и землеустройства» занимает 5 Mb дискового пространства. Для введения в базу данных записи, описывающей один документ, согласно содержанию разработанного тематического профиля в среднем требуется 5 минут.
Форма ввода таблицы «Сведения о метаданных»
Рисунок 7.
В диссертации отмечено, что программный продукт «Метаданные ИПД ГКН и землеустройства» представляет собой единичный пример реализации разработанного в рамках диссертационной работы тематического профиля. На основании полученных объектно-ориентированной и реляционной модели метаданных фонда данных землеустройства и ГКН возможно создание баз данных с применением иных СУБД и языков программирования.
В заключении подводится итог выполненных исследований, перечисляются основные результаты, полученные автором, указываются области применения диссертационного исследования.
Основные выводы и результаты диссертационного исследования:
1. Метаданные представляют собой данные о пространственных данных и играют основную роль в процессах обмена, хранения пространственной информации. Состав и описание метаданных утверждены международными и национальными стандартами (профилями), на основании которых разрабатываются тематические профили для соответствующих отраслей.
2. В области ведения фонда данных землеустройства и ГКН требуется проведение целенаправленных научно-исследовательских работ по разработке тематического профиля метаданных и реализации его в виде базы метаданных.
3. Для установления и описания состава метаданных целесообразно использовать методы объектно-ориентированного моделирования, а для проектирования баз метаданных оптимальными методами являются реляционные.
4. В результате выполненных исследований:
- Разработан и описан с использование методов объектно-ориентированного моделирования тематический профиль метаданных землеустройства и ГКН.
- Выполнено реляционное проектирование базы метаданных землеустройства и ГКН.
- Сформулированы правила и алгоритм формирования исходных отношений реляционной модели на основе объектно-ориентированной модели.
- Создан программный продукт «Метаданные ИПД ГКН и землеустройства» с использованием СУБД Access.
Основные положения диссертации отражены в следующих публикациях:
1. Леонов аспекты землеустройства при переоформлении прав на земельные участки линейных промышленных объектов//Сборник трудов молодых ученых Государственного университета по землеустройству – 2005. – 86-89 с.
2. Леонов планирования и организации землеустроительных работ на основе комплексного моделирования производственного процесса//Земельный вестник России – 2005г. - №4 2005 – 19-21с.
3. Леонов взгляд в отношении состава землеустроительных работ на землях сельскохозяйственного назначения// Кадастр недвижимости - 2006г. - №2 2006 – 38-41с.
4. Леонов вопросов современного территориального землеустройства//Кадастр недвижимостиг. - №3 2006 – 41-44 с.
5. Леонов развития инфраструктуры пространственных данных землеустройства и кадастра объектов недвижимости/ , // Тезисы Всероссийской научно-практической конференции «Роль и место дистанционного зондирования Земли в инфраструктуре пространственных данных». - Екатеринбург: Уралгеоинформг.с.
6. Леонов пространственными данными территориального планирования//Тезисы Всероссийской научно-практической конференции «Роль и место дистанционного зондирования Земли в инфраструктуре пространственных данных». - Екатеринбург: Уралгеоинформг– 61с.
7. Леонов по составу метаданных для ведения государственного фонда данных, полученных в результате проведения землеустройства, и Государственного кадастра объектов недвижимости/ , // Информация и космос. – 2008г. - №3 2008г. – 73-80с.
8. Леонов метаданных для описания материалов землеустроительных работ // Геодезия и картография – 2008г. - №10. – 39-45с.



